一、专业介绍
计算机网络技术专业是教育部第二批就业育人项目承接专业、湖南省特色专业、湖南省一流特色专业群重点建设专业、国家骨干校重点建设专业、首批中高职衔接试点专业。本专业拥有中央财政支持的省级重点专业实训基地、长沙市网络安全基地、国家级培训项目承建基地、省级职教师资培养培训基地,并且是湖南省计算机网络技术专业技能抽查标准与题库开发的主持单位。此外,还是教育部1+X证书制度的试点专业,并多次荣获优秀考核站点的称号。
本专业配备了网络安全与运维中心、网络安全攻防等多个实训室,以及深信服产业教育平台和神州数码信息安全攻防平台。这些先进的实训室和平台为学生提供了丰富的软硬件实践环境,紧密连接网络安全、数据通信、云计算等前沿行业,确保学生所学知识与市场需求的高度契合。展望未来,随着数字化、网络化的迅猛发展,相关行业对专业人才的需求将持续增长,计算机网络技术专业的就业前景非常广阔。
专业发展概况
二、课程设置
本专业根据专业集群育人的思路,以在专业群中以培养数字媒体产品网络安全传播技能为主线,把立德树人融入思想道德教育、文化知识教育、技术技能培养、劳动教育、社会实践教育、创新创业教育各环节,将专业精神、职业精神、工匠精神融入人才培养全过程。体现职业教育规律、人才成长规律和职业升迁规律,支持培养目标的达成。
本专业课程体系主要分成两大模块,即公共基础课和专业课程,共计45门课程,2748课时,152学分。实践课时占总课时58%,选修课课时占总课时15%。
公共基础课程模块又包括了公共必修课程和公共选修课程。根据教育部有关文件规定,将习近平新时代中国特色社会主义思想概论、毛泽东思想和中国特色社会主义理论体系概论、思想道德与法治、大学体育、大学生心理健康教育、大学英语、军事理论与技能训练、安全教育、创业基础、大学生职业发展与就业指导、形势与政策、劳动教育、信息技术等列入公共必修课;将汉字应用与普通话、阅读与写作、新媒体写作、公共艺术、四史课程、微视频制作等列入公共选修课,共计20门课程,868个学时,47个学分。
专业课程包括专业基础课、专业核心课、专业拓展课和实习实训与毕业设计四个模块。专业基础课程模块主要开设了包括计算机应用数学、网络技术基础在内的8门课程。专业核心课包括Linux 操作系统管理、网络安全技术、网络系统集成等7门课程。专业拓展课程包括了云计算技术与应用、网络虚拟化技术、数据备份与恢复、无线局域网组建等5门课程。实习实训与毕业设计模块包括了网络操作系统综合实训、网络安全综合实训、专业综合实训、毕业设计、岗位实习5门课程。共计25门课程,1880学时,105学分。
德技并修的“岗课赛证”综合育人课程体系
三、就业岗位
计算机网络技术专业的毕业生拥有广泛的就业前景,就业方向以网络技术为核心,辐射至系统运维、网络安全、系统集成、应用开发、云计算、物联网、项目管理及技术咨询等多个关键领域,职业发展路径清晰且多元化。
核心岗位主要围绕网络系统的构建、维护、优化与安全保障展开。典型工作岗位包括:网络技术支持工程师,主要负责客户技术咨询、方案演示与故障解决;网络运维工程师,主要专注于设备监控、配置管理和性能调优;安全运维工程师,主要保障系统安全、管理防火墙策略及响应安全事件;系统集成工程师,实施网络设备安装调试与系统集成;Web开发工程师,主要从事Web应用开发。
随着经验积累,专业人才可向更高层次的发展岗位进阶,例如:设计企业级网络方案的高级解决方案架构师;规划运维体系与自动化平台的运维总监;构建整体安全架构与合规体系的安全架构师;管理复杂集成项目全流程的高级项目经理;以及掌握前后端协同开发的全栈开发工程师。
此外,计算机网络技术专业背景也提供了向相关领域迁移的可能性,可转型为:规划技术产品与市场策略的产品经理;专注于云平台部署与优化的云平台运维工程师;进行系统漏洞挖掘与评估的渗透测试工程师;提供企业IT规划建议的IT咨询顾问;以及开发物联网边缘应用与数据平台的物联网开发工程师。
四、师资力量
计算机网络技术专业教学团队是一支名师引领,专兼结合的“双师型”教学创新团队,共19人,于2024年成功遴选为校级教师教学创新团队。团队梯队结构合理,富有创新协作精神,擅长运用数字技术创新教学。成员实力雄厚,68%拥有副高以上职称;100%具备硕士及以上学历;100%为“双师型”教师。
计算机网络技术专业教学团队部分教师
五、实训条件
依据本专业人才培养目标与技术技能训练要求,并参照教育部《职业院校专业实训教学条件建设标准》,本专业高标准建设了校内实践教学体系。 实训场所全面覆盖核心教学环节需求,包括路由交换、系统管理、综合布线、虚拟化技术、网络安全、攻防渗透、专业综合实训及毕业设计等。现已建成网络管理、网络安全、网络工程、网络安全与运维中心、网络安全攻防5个专业实训室,并配备了深信服产业教育平台、神州数码信息安全攻防平台等先进教学设施,生均仪器设备值达1.3万元。实训管理及实施规章制度完善。同时,与深信服科技股份有限公司等20家知名企业深度开展校企合作,协同推进产教融合、双元育人。
网络安全与运维中心 深信服订单班参观深信服科技股份有限公司
六、竞赛获奖
本专业教师在教学领域取得了显著成果,荣获省级教学成果奖2项,同时在教师教学能力比赛中表现出色,斩获国家级奖项2项、省级奖项7项。本专业学生也在各类职业技能竞赛中屡创佳绩,共获得国家级奖项7项,省级奖项高达49项。特别是在“信息安全管理与评估”项目中,学生们发挥出色,分别夺得国家级一等奖1项、二等奖2项,以及省级奖项23项。在“python程序开发”赛项中,他们也取得了不俗成绩,获得省级一等奖3项,二等奖4项,三等奖5项;在“网络系统管理”赛项中,获得省级二等奖2项、三等奖5项。此外,他们在中华人民共和国职业技能大赛的“网络安全”赛项中荣获二等奖2项,以及在金砖国家职业技能大赛的“网络安全”赛项中荣获二等奖1项和三等奖4项。同时,在行业技能大赛中,学生们也取得了优异成绩。这些荣誉充分体现了本专业师生的卓越实力和专业水平。
计算机网络技术专业近年学生技能竞赛获奖部分证书
七、优秀作品
优秀作品1
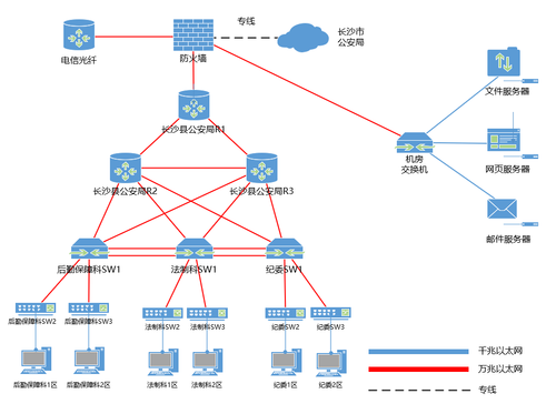
长沙县公安局网络安全设计与规划
计算机网络技术1902陈秋
指导老师:田永民副教授、石海赟高级工程师
通过本次设计,为长沙县公安局解决了网络不稳定、不安全的问题,实现了拓扑规划、全网互通、路由交换、服务器配置,并使用防火墙来保障网络通信安全,网络拓扑分为核心层、汇聚层和接入层,在核心层上使用三台路由器相互连接能最大限度保障网络的稳定性,客户机使用核心层上的虚拟网关IP来实现负载均衡分担负荷。
优秀作品2
无极科技有限公司网络安全方案设计
计算机网络技术2203班 赵丰
指导老师:罗卓君副教授、李响高级工程师
本项目显著提升了网络通信的稳定性和安全性。针对评估发现的单点故障、冗余不足及设备老旧问题,重构网络拓扑:部署双机热备(VRRP)保障关键设备高可用,汇聚层采用多链路聚合(LACP)提升带宽与可靠性。优化路由交换:全网启用OSPF实现动态最优路由及防环;配置PVST增强VLAN间容错与环路控制;实施QoS策略优先保障关键业务。强化安全防护:统一部署下一代防火墙,配置精细ACL与安全策略过滤威胁,利用NAT隐藏内网;新增IDS/IPS实时监控并阻断攻击。加固服务器安全:执行安全基线检查,强化身份认证(复杂密码策略、登录限制)。处置安全事件:对沦陷主机快速隔离、全面扫描清除恶意软件、加固系统修复漏洞、分析日志溯源,最终恢复运行。
优秀作品3
松雅湖国家湿地公园无线局域网规划与设计
计算机网络技术1901班 王爱家
指导老师:欧阳炜昊副教授 唐慈荣高级工程师
本项目使用有线无线融合网络,有线网络的传输稳定性和安全性高,信号传播距离远、抗干扰性强。无线网络灵活性更好,更易于维护和管理。有线和无线网络整合起来就有了无线网络的优势,游客们可以享受到安全、便捷、稳定的无线接入体验。部署深信服下一代防火墙作为出口网关,通过对内网进行区域划分,按区域策略进行隔离与安全防护,保障网络边界的安全。为满足网络安全法对提供网络服务的单位进行不少于180天日志存储的要求,在WLAN认证系统采用爱快无线认证,爱快认证系统较为便捷,支持手机号、微信号等社交账号认证,部署在VMware Vcenter虚拟机中可免费使用。除此之外,内网部署syslog日志服务器,存储防火墙、路由器等日志。内网也部署了协同办公的OA应用,满足内网办公的需求。
优秀作品4
湖南科学技术大学网络规划与设计
计算机网络技术2202班 周英毫
指导老师:罗卓君副教授、李响高级工程师
本项目为湖南科学技术大学构建了高性能、高可靠的网络架构。网络架构采用核心-汇聚-接入三层模型:核心层部署双核心交换机互连提升稳定性;汇聚层利用LACP链路聚合增加带宽与可靠性;接入层通过虚拟网关IP实现负载均衡。功能实现上:部署OSPF实现全网动态路由与互通,避免环路;配置MSTP增强网络容错性;核心交换机间启用LACP提升交换速率;路由器配置ACL规则监控并优化外网流量;防火墙保障网络安全,结合NAT防止外网攻击与IP浪费;DHCP自动分配IP地址避免冲突。服务器配置包括:文件服务器支持跨平台传输;共享服务器实现Linux/Windows文件及打印机共享;域名服务器加速内网解析;网页服务器部署OA系统提升办公效率。该项目显著提升了网络的性能、稳定性与安全性,满足高要求应用场景,并具备良好的扩展性与可维护性。
优秀作品5
“蓝紫安全”论坛的设计与实现
计算机网络技术1802班 罗洋
指导老师:罗卓君副教授、肖江高级工程师
“蓝紫安全”论坛网站搭建的目的是给广大网络安全技术爱好者和开发人员提供一个进行学习、交流、讨论,共同进步的平台。
前台模块包括有:首页、视频版块、技术讨论版块、工具资源版块、技术文章版块、用户模块(登录、注册、个人管理)等模块。后台功能模块有:管理员登录、用户管理、作品审核、视频管理、资源管理等模块。
优秀作品6
迷笛音乐节网站设计与实现
计算机网络技术2101班 赵逸佳
指导老师:罗卓君副教授、李响高级工程师
本项目为迷笛音乐节的乐迷提供一个便捷、直观、且愉悦的在线体验。让乐迷在网站上不仅仅是获取信息,更是融入到音乐节的文化氛围中。让乐迷可以在网站上交流观点、分享体验,并建立起一个充满活力的音乐社群。
前台模块包括有:首页、新闻、心情、文章搜索、网站导航、头像、登录注册等模块。后台模块有:文章管理、封面管理、标签管理、用户管理、头像管理、背景管理、导航管理、评论管理等模块。
图片15
图片13

















